Tokenized equities are one of the most anticipated primitives in onchain finance. The pitch is compelling: fractionalized, 24/7 tradeable stock exposure, composable with DeFi, accessible globally. Major issuers are live. Infrastructure is maturing. And yet, if you look past the launch announcements, tokenized stocks have a structural problem that nobody has cleanly solved — and it threatens to quietly kill the category before it reaches escape velocity.
The problem isn't technology. It's economic design.
The Cold-Start Problem Nobody Is Talking About
For tokenized stocks to become genuinely productive onchain assets, not just tradeable ones, lending markets need to exist. Lending markets are the primitive that unlocks everything else: leverage, hedging, collateralized borrowing, yield. They're what makes an asset financially alive rather than just digitally present.
But tokenized stock lending markets face a brutal bootstrapping trap:
USDC lenders won't deposit without attractive rates. Rates don't emerge without borrow demand. Organic borrow demand, retail investors taking margin loans against their tokenized portfolios, requires mass migration of stock holdings onchain, which is a multi-year adoption curve at best. So in the interim, markets rely on token incentive programs to simulate yield that doesn't yet exist economically.
At the time of writing (March 3, 2026), the recently launched Sentora/Ondo vault on Euler has approximately $10M in PYUSD supply, but only 1.5% utilization. It allocates to three markets; the largest has ~$250k in collateral, while the other two have less than $10k combined. As a result, the Vault APY is almost entirely composed of PYUSD token rewards (~6%), while the yield from demand for credit is just 0.05%. When those incentives expire, the economic case for supplying collapses.

It’s certainly possible that utilization will pick up, but that’s subject to parties acquiring SPYon and borrowing against it.
This is the default trajectory for every tokenized stock lending market launched today: supply shows up for incentives, demand never materializes, utilization flatlines, and the market dies when the subsidies run out.
Plot Twist: Yield Strategies Are the Demand Engine
What if you don't wait for organic retail borrow demand at all?
Working through the design of a vault product for tokenized equities, we realized that the missing piece isn't more incentives or better marketing. It's that there's no structural entity creating sustained, programmatic borrow demand. The fix is to build one deliberately — using the same yield arbitrage mechanics that have made stablecoin vaults work.
We call this architecture a Stock Vault. The mechanics are straightforward, but the implications are significant.
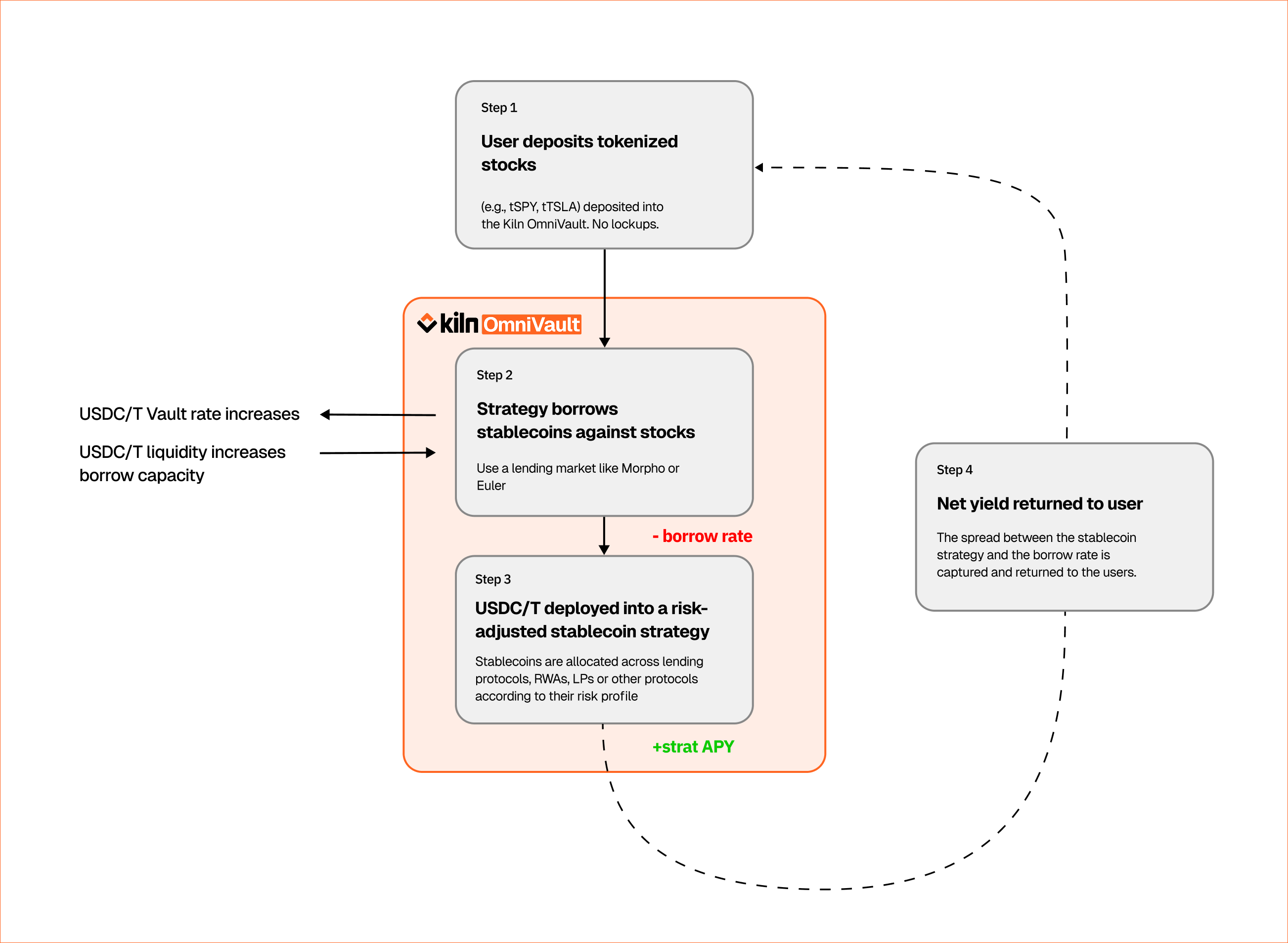
How It Works
The vault bridges two markets that currently have no connection: the nascent tokenized stock collateral market, and the deep, mature stablecoin yield market.
Here's the flow:

The asset manager borrows USDC against the deposited stocks, deploys that USDC into established stablecoin yield strategies generating up to 8% APY, and passes the net spread — strategy yield minus borrow cost — back to the stock depositors. Stock holders earn yield on assets that would otherwise just sit.
The Flywheel
What makes this more than a clever product is that it generates a self-reinforcing feedback loop

The system bootstraps through yield arbitrage rather than governance votes. Demand scales with deposits, which scale with yield, which scales with demand. This is categorically different from the incentive-program model, where you're burning tokens to simulate an equilibrium that never actually arrives.
Why This Is Novel
Securities lending already exists in traditional finance — it's a roughly $3 trillion market. But the economics are almost entirely captured by prime brokers and custodians. Retail stockholders whose shares are lent out never see those returns. The yield flows to intermediaries.
Onchain architecture changes this. A vault like this makes the yield transparent, directly attributable, and automatically distributed to the stockholder. "Earn yield on your stocks" isn't just a DeFi rebranding of something existing — it's a genuinely new value proposition for the person holding the asset.
More structurally, it solves an equilibrium problem rather than deferring it. Stablecoin yield markets are deep and battle-tested, generating up to 8%+ APY across multiple protocols. Tokenized stock collateral markets are nascent, with thin liquidity and no natural demand. The vault strategy arbitrages the spread between these two states, providing economic utility to the tokenized stock market until organic retail demand matures enough to sustain it independently.
The insight is that the yield strategy isn't a feature bolted onto the lending market — it is the demand infrastructure the lending market needs to survive its own cold start.
What This Means for Onchain Asset Management
When we worked through these mechanics, the pattern felt familiar — and it should. We're already operating this strategy pattern for BTC and ETH with partner asset managers through our OmniVault infrastructure, and the same collateral-borrow-deploy mechanic produces a consistent yield for depositors. Extending it to tokenized equities is a configuration change, not a rebuild.
This suggests a broader principle: for any new tokenized asset class entering DeFi, the question isn't just "can we build a lending market?" It's "what creates sustained borrowing demand before retail adoption arrives?" The answer, almost always, will involve some form of programmatic yield strategy acting as an artificial demand engine in the bootstrapping phase.
Getting this design right — understanding the collateral ratios, the yield source selection, the liquidation mechanics, the rebalancing logic — is where the real complexity lives. The smart contracts are the easy part. The economic design is what determines whether the market reaches escape velocity or quietly expires when the incentives run out.
Kiln builds enterprise-grade staking and onchain yield infrastructure with Railnet. If you're exploring tokenized asset strategies or vault architecture, get in touch.
About Kiln
Kiln is the leading staking and digital asset rewards management platform, enabling institutional customers to earn rewards on their digital assets, or to whitelabel earning functionality into their products. Kiln runs validators on all major PoS blockchains, with over $11 billion in crypto assets being programmatically staked and running over 5% of the Ethereum network on a multi-client, multi-cloud, and multi-region infrastructure. Kiln also provides a validator-agnostic suite of products for fully automated deployment of validators and reporting and commission management, enabling custodians, wallets, and exchanges to streamline staking or DeFi operations across providers. Kiln is SOC2 Type 2 certified.

.png)








